| ์ผ | ์ | ํ | ์ | ๋ชฉ | ๊ธ | ํ |
|---|---|---|---|---|---|---|
| 1 | 2 | 3 | 4 | |||
| 5 | 6 | 7 | 8 | 9 | 10 | 11 |
| 12 | 13 | 14 | 15 | 16 | 17 | 18 |
| 19 | 20 | 21 | 22 | 23 | 24 | 25 |
| 26 | 27 | 28 | 29 | 30 |
- ํฌ๋ฏธํ ์ฃผ์ํ์ฌ
- coqui
- ์์ฐ์ค๋ฌ์ด ํ๊ตญ์ด๋ก ๊ฐ์ธํ๋ ๋ํ๊ฐ ๊ฐ๋ฅํ ์ค์นํ ๋ชจ๋ฐ์ผ ai ๊ฐ๋ฐ ์์
- dodari
- ํด๋ฆฌ์ด ์์ธ์๊ณผ
- ๊ณ ๊ธ๋ฒ์ญ
- ๊ณต์ ์คํผ์ค
- extract
- ๋ถ๋ฌ๋จ๋ฆฌ๋ค
- ์ด์ ๋๋ ์ด๋๋ก ๊ฐ๋
- ๋ฌธ๋จ์ค
- moonlit
- Yanolja
- epub
- ์ํ
- whitebetting.com #wb
- cjf
- ๋ฅ์คํธ๋ฐ์ด
- ํ ์คํ
- ai #์ด๋ฒ๋ฒ์ญ #ai๋ฒ์ญ #๋๋ค๋ฆฌai #๋ฒ์ญ #ํ์ #์ํ #์ ์์ฑ ๋ฒ์ญ #์ธ๊ณต์ง๋ฅ
- ๋๋ค๋ฆฌ ai
- ๋ฌ๋น
- Voice cloning
- ํ์ดํธ๋ฒ ํ
- ์์ฑ๋ณต์
- xtts
- ์ฝ์์ ๊ฒฐ์
- ์ฐ๊ตฌ์์
- ๋๋ค๋ฆฌ
- openvoice #์์ฑ๋ณต์
- Today
- Total
Wookang makes AI
SVD - stable video diffusion ์ค์น ๋ฐ ์คํํ๊ธฐ ๋ณธ๋ฌธ
SVD - stable video diffusion ์ค์น ๋ฐ ์คํํ๊ธฐ
ํธ๋ฅธ๊น๋ฐ๐ณ๏ธ 2024. 7. 2. 22:06* ๋๊ธฐ
์ด๋ฏธ์ง๋ฅผ ์์ง์ฌ๋ณด๊ณ ์ถ์๋ค. ์ต๊ทผ ์ ํ๋ธ ์ค๋น๋ฅผ ํ๊ณ ์๋๋ฐ ๋ด๊ฐ ๋ญ ๋ฉ์ง ์์์ ์ฐ๊ณ ๋๋ด์ฃผ๋ ํธ์ง์ ํ๊ณ ๊ทธ๋ฌ์ง ๋ชปํ๊ธฐ์ sd๋ก ๋ฝ์ ๋ฉ์ง ์ด๋ฏธ์ง๋ค์ ์์ง์ฌ ์กฐ๊ธ์ด๋ผ๋ ์์์ ์ ํฉํ ์์ค๋ฅผ ๋ง๋ค์ด๋ณด๊ณ ์ถ์๋ค.
Runway๊ฐ ๊ฐ์ฅ ์ ๋ช ํด์ ์ฌ์ฉํด๋ดค๋๋ฐ ํ์คํ ์ฝ๊ณ ๋นจ๋๋ค. (์๋ ์์)
- ํ์ง๋ง ๋ฌด๋ฃ๋ฒ์ ์ ์ด๋ฏธ์ง ํด์๋๊ฐ ๋ญ๊ฐ์ง๊ณ ์ค๋ฅธ์ชฝ ํ๋จ์ ์ํฐ๋งํฌ๊ฐ ํฌ๊ฒ ๋์จ๋ค. ์ 3๊ฐ์ ์์ ๊ณ์ ์์ง์ด๋ฉฐ ์์ ์ ๋๋ค.
- ์ ๋ฃ๋ฒ์ ์ credit๋ ์ด๋ค ๋ฐฉ์์ผ๋ก ์๋น๋๋์ง ๋ณต์กํ๊ฒ ๋์ด์๋ค. ์ 12๋ฌ๋ฌ์ 625ํฌ๋ ๋ง์ ์ฃผ๋๋ฐ ์ด๊ฒ ๋ฌด์จ ์๋ฏธ์ธ์ง ์ด๊ฑธ๋ก ๋ช๊ฐ์ ์์์ ๋ง๋ค ์ ์๋์ง ๊ฐ์ด ์ค์ง ์์๋ค.
- ๋ญ๊ฐ ์๋ก์ด ์์ง์์ ๋ํ ๊ธฐ๋๊ฐ์ด ์ ์๋ค. ์์ง์ด๊ณ ์ ํ๋ objects๋ฅผ ์ ํํ ์ ์๋๊ฑด ์ข์์ง๋ง ๊ทธ๊ฒ ์ฒด๊ฐ๋์ง ์์๋ค.
- comfyUI๋ฅผ ์๋ก ์ตํ์ผ ํ๋ค๋ ๋ถ๋ด๊ฐ์ด ์์์ง๋ง ๊ทธ๋ผ์๋ ์ญ์, ์ง์ ๋ง๋๋๊ฒ ์ข์๋ณด์๋ค.
* ์ค์น
- ๋จผ์ comfyUI๋ฅผ ์ค์นํด์ผํ๋ค. stable diffusion webui์ ๋๊ฐ์ง๋ง ui๊ฐ ๋ค๋ฅด๋ค. ์ธ๋ฆฌ์ผ์ฒ๋ผ ๋ ธ๋๋ฅผ ์ฐ๊ฒฐํด ์ฌ์ฉํ๋ ํด์ด๋ค.
- https://github.com/comfyanonymous/ComfyUI?tab=readme-ov-file#installing
- ์์ถํ์ผ์ ๋ค์ด๋ก๋ ๋ฐ์์ ์์ถ์ ํ๋ฉด ๋๋ค. ์ถ๊ฐ ์ค์น๊ฐ ์์๋ค. ์์ฃผ ๋น ๋ฅด๊ฒ ์คํ๋๋ค.
2. ๊ธฐ์กด ์คํ ์ด๋ธ๋ํจ์ ์ ๋ชจ๋ธ๋ค์ ํจ๊ป ์ฌ์ฉํ๊ธฐ ์ํด์๋ ์ค์ ์ด ํ์ํ๋ค. ํด๋ ์์ผ๋ก ๋ค์ด๊ฐ์ extra_model_paths.yaml.example ํ์ผ์ ์ฐ๋ค.
- ๋จผ์ ํ์ผ๋ช ๋์ .example์ ์ ๊ฑฐํ๋ค.
a111:
base_path: E:\Libraries\stable-diff-sdxl
checkpoints: checkpoints: models/svd
controlnet: extensions\sd-webui-controlnet\models
- base_path์ ๊ธฐ์กด stable diffusion ํด๋๋ก ๋ฃ๋๋ค. ์ด๋ ๊ฒ ํ๋ฉด ๊ธฐ์กด์ stable diffusion์ ๋ชจ๋ ๋ชจ๋ธ๊ณผ vae, lora๋ฑ์ ํจ๊ป ์ธ ์ ์๋ค.
- controlnet์ ๊ฒฝ์ฐ ๊ฒฝ๋ก๊ฐ ์๋ชป๋์ด ์๋ค. ์์๊ฐ์ด ๋ฐ๊ฟ์ฃผ์
- run_nvidia_gpu.bat ๋ฅผ ์คํ์์๋ฉด 8188ํฌํธ๋ก ์ฐฝ์ด ์ด๋ฆฐ๋ค.
3. ๋งค๋์ ๋ ๊ผญ ์ค์นํด์ผํ๋จ๋ค. ์ค์นํ๋ฉด ์๋ ์ค์ท์ฒ๋ผ manager๋ฒํผ์ด ๋ํ๋๋ค.
- ComfyUI\custom_nodes ์์ผ๋ก ์ด๋ํ๋ค.
E:\Libraries\ComfyUI_windows_portable\ComfyUI\custom_nodes
- git clone https://github.com/ltdrdata/ComfyUI-Manager.git
- ์ค์นํ ComfyUI๋ฅผ ์ฌ์์ํ๋ค. ์๋์ ๊ฐ์ด Managerํญ์ด ์ถ๊ฐ๋๋ค.

4. ํ๊น ์คํ์ด์ค์์ ๋ชจ๋ธ๋ค์ ๋ค์ด๋ฐ๋๋ค. ์ผ๋ฐ ๋ชจ๋ธ 2๊ฐ์ xt ๋ชจ๋ธ 2๊ฐ๋ฅผ ๋ฐ๋๋ค. ๋์ฒ๋ผ xt๋ง ์ธ์ฌ๋์ xt๋ง 2๊ฐ ๋ฐ์๋ ๋๋ค.
- https://huggingface.co/stabilityai/stable-video-diffusion-img2vid/tree/main
- https://huggingface.co/stabilityai/stable-video-diffusion-img2vid-xt/tree/main

- ์ด๊ฑธ sd์ ์ฒดํฌํฌ์ธํธ๋ฅผ ๋ฃ๋๊ณณ์ E:\Libraries\stable-diff-sdxl\models\svd ๋ถ์ฌ๋ฃ๋๋ค.
5. ์ํฌํ๋ก์ฐ ๊ฐ์ ธ์ค๊ธฐ
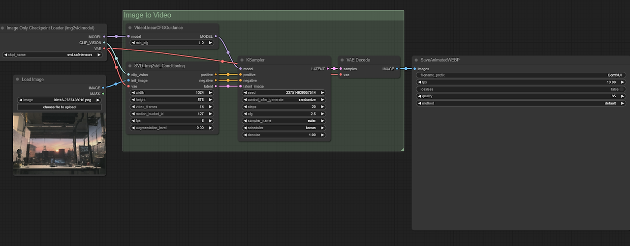
- https://comfyanonymous.github.io/ComfyUI_examples/video/
- ์ ์ฌ์ดํธ๋ก ๋ค์ด๊ฐ์ ์๋ ์ด๋ฏธ์ง๋ฅผ ๋๋๊ทธํ์ฌ ํ๋ฉด์์ ๋๋ํ๋ฉด ์ํฌํ๋ก์ฐ๊ฐ ๊ฐ์ ธ์์ง๋ค. ์ด๊ฑด ์ข ์ ๊ธฐํ๋ค.


- ์ ๊ธฐ์ ๋งจ ๋์ SaveAnimateWEBP๋ ์ง์ด๋ค. ๊ทธ๋ฆฌ๊ณ ๋ค์ 6๋ฒ์ ๋ฐ๋ผ๊ฐ์
6. Manager๋ฒํผ์ ํด๋ฆญํํ
- ๋งจ์์ Custom Nodes Manager ๋ฒํผ์ ํด๋ฆญ

- ๊ทธ๋ฆฌ๊ณ vhs๋ฅผ ๊ฒ์ํ์ฌ ๋์จ ComfyUI-VideoHelperSuite๋ฅผ install ํ๋ค

- ๋ ComfyUI Frame Interpolation ๋ฅผ ๊ฒ์ํด์ ์ค์นํ๋ค

- ๋ค์ ์ฌ์์
- ๋ฐํ ๋๋ธํด๋ฆญํ์ฌ vfi๋ฅผ ๊ฒ์ํ ํ RIFE๋ฅผ ์ถ๊ฐ - ์ด๊ฑด ํ๋ ์๋ง๋ค ์ค๊ฐ ๋ณด๊ฐ์ ํด์ฃผ๋ ์ญํ ์ ํ๋ค

- ๋ค์ vhs ๊ฒ์ํ ํ ์ถ๊ฐํด์ค๋ค

7. ์ด์ ๋ชจ๋ ์ฐ๊ฒฐํด์ค๋ค

* ์คํ
- ์ฌ์ด์ฆ๋ 16:9๊ฐ ๊ธฐ๋ณธ์ด๋ผ๊ณ ํ๋ค. ํ์ง๋ง ์ ๋ก๋ ์ด๋ฏธ์ง ํฌ๊ธฐ๋ฅผ ๋ง์ถฐ์ฃผ๋๊ฒ ์ข์๋ค.
- svd_xt๋ frame์ 25๋ก ํ ์ ์๋ค. ๊ธฐ๋ณธ์ 10์ด๋ค
- ๋ณํ๋์ ๊ฒฐ์ ํ๋ ๊ฑด motion_bucket_id์ augmentation_level ์ด๋ผ๊ณ ํ๋ค.
- ํด๋ณด๋ augmentation์ ๋ฐ๊พธ์ง ์๋๊ฒ ๋์๊ฑฐ ๊ฐ๋ค. ์ฌ๋ฆฌ๋ฉด ๋ ธ์ด์ฆ๊ฐ ๋ง์ด ์๊ธด๋ค. ์ฝ๊ฐ๋ง ์ฌ๋ ค๋ ๋ณํ๊ฐ ํฌ๋ค. 0.05๊ฐ ์ข์๋ค. 0.1๋ง ๋ผ๋ ๋ ธ์ด์ฆ๊ฐ ์ปค์ง๋ค.
- motion_bucket_id๋ ์ ์ฒด์ ์ธ ์ด๋ฏธ์ง ๋ณํ๋์ด๋ค. 1๋ก ํ๋ฉด ์นด๋ฉ๋ผ๋ ๊ฑฐ์ ๋ณํ์ง ์๋๋ค. 127์ด ๊ธฐ๋ณธ๊ฐ์ด๋ค. 200๊น์ง๋ ํด๋ณผ๋งํ๊ฑฐ ๊ฐ๋ค.
- fps๋ 30์ผ๋ก ๋ง์ถฐ์คฌ๋ค.
- step 30 ์ ๋๋ก ํ์ง์ ์ฌ๋ ค์ค๋ค. cfg๋ 2.5๊ฐ ๊ธฐ๋ณธ์ด๋ค. ๋ฎ์ถ๋ฉด ๋งค์ฐ ์ด์ํ ์ด๋ฏธ์ง๋ค์ด ๋์จ๋ค.

- sampler๋ ์ด๋ฏธ์ง์ ๋ง์ถฐ ์ ํํ๋๊ฒ ์ข๋ค. euler๋ก ๋ง๋ ์ด๋ฏธ์ง๋ผ๋ฉด euler์ ์ ํํ๋๊ฒ ๊ฐ์ฅ ์์ฐ์ค๋ฝ๋ค. ์ ๋ช ํ๊ฒ ๋ฝ๊ณ ์ถ๋ค๋ฉด dpmpp_3m_sde_gpu๊ฐ ๊ฐ์ฅ ์ข๊ณ ๊ทธ๋๋ง ๋ณํ๊ฐ ์๋ค. 2m์ ์ด๋ฏธ์ง ๋ณํ ์์ด ์์ ์ ์ผ๋ก ์นด๋ฉ๋ผ ์ฐ์ถ๋ง ๋ค์ด๊ฐ๋ ๊ฑฐ ๊ฐ๋ค.
- scheduler๋ normal์ผ ๊ฒฝ์ฐ ํํฐ ํจ๊ฐ๊ฐ ๊ฑฐ์ ์์ด ์ด๋ฏธ์ง ๊ทธ๋๋ก ๋ค์ด๊ฐ๊ณ ddm_uniform์ผ๋ก ํ ๊ฒฝ์ฐ ํ๋์ ํํฐ๊ฐ ๋ค์ด๊ฐ๋ค. ์ด ์ ๋ ๋ณํ๊ฐ ์ข์์ ํ์ฌ๋ ddm_uniform์ ์ฐ๊ณ ์๋ค.

- Video Combine ํญ์์ ์ด๋ฏธ์ง๋ฅผ ์ถ๋ ฅํ๋ค.
- frame_rate๋ ์์์ ๊ธธ์ด๋ฅผ ๊ฒฐ์ ํ๋ค. 6์ผ๋ก ํ๋ฉด 5~7์ด ์ ๋๊ฐ ์ถ๋ ฅ๋๊ณ ์ด๊ฑธ 30์ผ๋ก ํ๋ฉด 1์ด๋ง ์ถ๋ ฅ๋๋ค.
- ์ฌ๊ธฐ์ ์ถ๋ ฅ ํฌ๋งท๋ gif๋ฑ์ผ๋ก ๋ฐ๊ฟ ์ถ๋ ฅํ ์์๋ค.
* ๊ฒฐ๋ก

์ ์ด๋ฏธ์ง๋ฅผ ๋๋ ค์ ์๋์ ์์์ ๋ง๋ค์๋ค.
- ํฌ๊ธฐ๋ฅผ ํค์ฐ๋ฉด ์๋๊ฐ ๋๋ ค์ง๊ธด ํ์ง๋ง ์ถฉ๋ถํ ๋น ๋ฅด๋ค. 4090์์ 5์ด ์์ ๋ง๋๋๋ฐ 2๋ถ 10์ด๊ฐ ๊ฑธ๋ ธ๋ค. ๋ณดํต์ 2๋ถ์ด๋ด ์ด๊ณ 512x512์ฒ๋ผ ์์ ์ฌ์ด์ฆ๋ 15์ด์ ๋ ๊ฑธ๋ฆฐ๋ค. ๋งค์ฐ ๋ง์์ ๋ ๋ค.
- ์นด๋ฉ๋ผ ์ปจํธ๋กค์ ํด๋ณด๋ ค๊ณ ํ๋๋ฐ ์์ง ๋ฐฉ๋ฒ์ ๋ชป์ฐพ๊ณ ์๋ค. - ์ฌ๊ธฐ์ ๊ธฐ ์์๋ณด๋ฉฐ ๋ฉฐ์น ๊ฐ ๋ ๋ง์ ธ๋ดค๋๋ฐ ์ปจํธ๋กค์ด ๋ถ๊ฐ๋ฅํ๊ฑฐ ๊ฐ๋ค.
- ์ด์ฉ๋๋ ์ ํ ์๊ฐ์ง ๋ชปํ ์ฌ์ง ๋๋จธ์ ๋ชจ์ต์ ๋ณด์ฌ์ค๋ค. ์ฌํ์ ๋ ๋๋ ๊ธฐ๋ถ์ด์๋ค.
- ์์ฃผ ๋ง์กฑ์ค๋ฝ๋ค.